大佬们帮我测试个本地图床

小世界 (UID: 40) [复制链接]
帖子链接已复制到剪贴板
帖子已经有人评论啦,不支持删除!

592 8

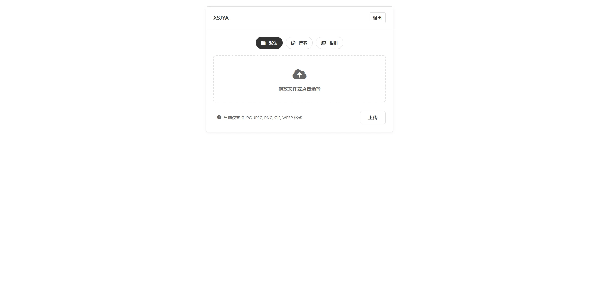
还是先上图

因为这个我是要自用的 加了这个口令 (虽然没啥用

看图吧

上面那三个按钮 默认/博客/相册 是选择以后上传图片就上传到指定文件夹里 方便分类吧

原本是打算放到七牛那些云储存的 想想我那博客半年不更新一次的 放本地也够用了

找ai写的 现在放出来 找各位大佬帮忙测试 找找毛病

有什么好的意见和建议欢迎各位大佬踊跃发言

上连接: https://www.ssr.show/img

口令:dalao

结束时间:2025.06.03 00:00(过期不再开放)

现在放在一个1C 1G的小鸡鸡上 没设上传限制 大佬们轻点玩

本次测试期间上传的所有图片数据将于2025年6月3日0点统一清除,请勿上传任何重要或敏感图片。感谢您的支持与配合!

嘿嘿嘿
已有评论 ( 8 )
提示:您必须 登录 才能查看此内容。
创建新帖
自助推广点击空位自助购买TG联系
确认删除
确定要删除这篇帖子吗?删除后将无法恢复。
删除成功
帖子已成功删除,页面将自动刷新。
删除失败
删除帖子时发生错误,请稍后再试。