网站指南
商家中心
神卡大全
搜索
登录
注册
尝试用cursor完全开发一个whois查询系统
tianhu
(
UID:
4761)
7月前
[复制链接]
帖子链接已复制到剪贴板
收藏
帖子已经有人评论啦,不支持删除!
777
11
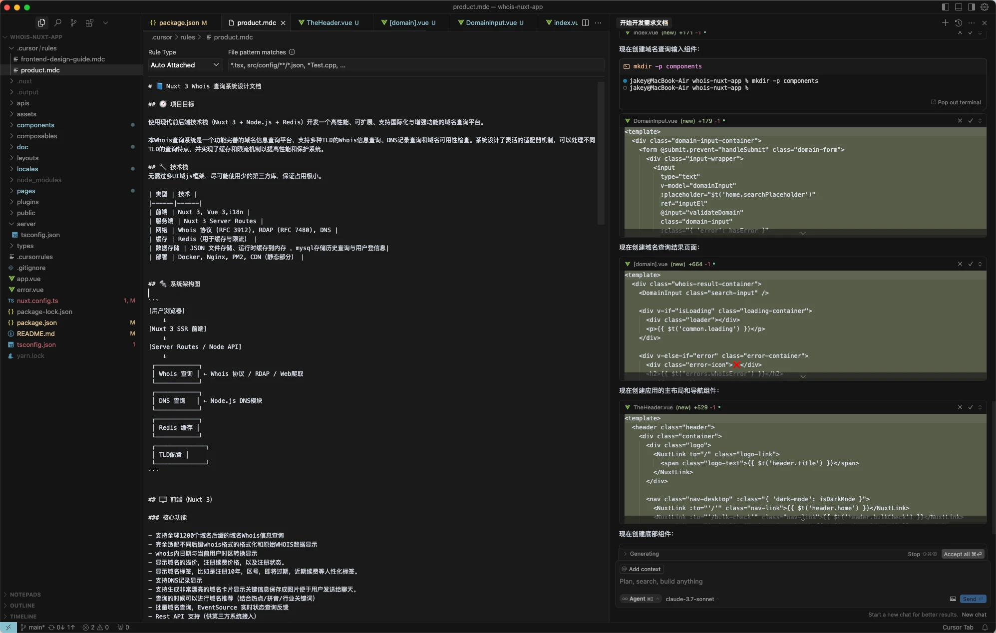
用cursor不是简单说几句话,要提前的配置好cursor的各种rule,和设计文档。然后就自动开发喽。
这家伙太懒了,什么也没留下。
已有评论
(
11
)
只看楼主
倒序
提示:
您必须
登录
才能查看此内容。
创建新帖
tianhu
UID:4761
11
主题数
182
评论数
2
推荐数
Tips:
自助推广
(
点击空位自助购买
或
TG联系
)